The 5-Day Facebook Ad Launch Plan

February 20, 2023 admin
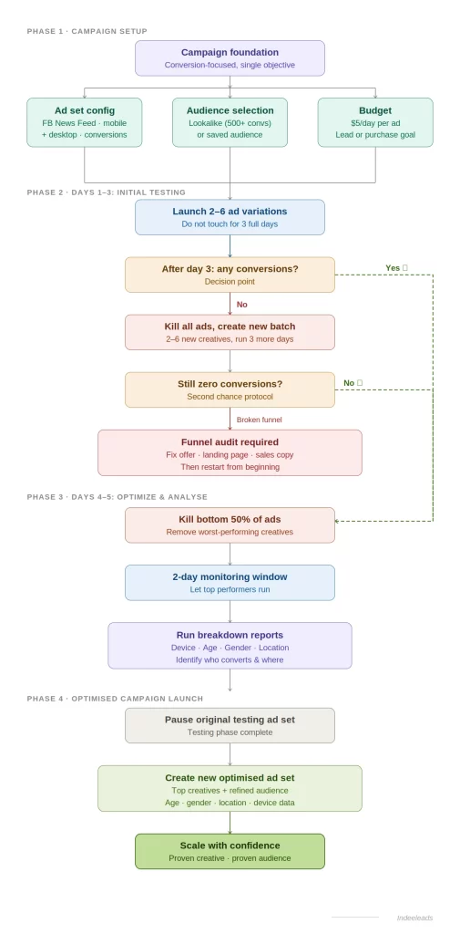
The 5-Day Facebook Ad Launch Plan

If you’ve ever felt overwhelmed by Facebook advertising or burned through budget without results, you’re not alone. Most advertisers struggle because they’re trying to optimize too many variables at once. The 5-Day Facebook Ad Launch Plan solves this problem with a systematic, conversion-focused methodology that identifies your best-performing ads and audiences in less than a week.

flowchart

Why This Strategy Works

This framework is built on one core principle: test, eliminate, optimize. Instead of guessing which creative or audience will work, you let the data tell you. With just $5 per ad per day, you’ll discover what converts and systematically remove what doesn’t.

Setting Up Your Campaign Foundation

Before you launch a single ad, you need the right technical setup. This isn’t optional—it’s what ensures you collect clean, actionable data.

Campaign Level Settings

Start with a conversion-focused campaign. Don’t get distracted by engagement, traffic, or reach. Pick one specific offer or objective and stick with it throughout the entire process.

Ad Set Configuration

Your ad set needs specific constraints to minimize variables:

  • Devices: Include both mobile and desktop (unless you have a compelling reason to exclude one)
  • Placements: Stick to Facebook News Feed as your primary placement
  • Conversion Event: Choose either Lead or Purchase based on your goal
  • Budget: $5 per day per ad
  • Optimization: Set to conversions

Choosing Your Audience

You have two paths here:

Lookalike Audience: Only use this if you have at least 500 conversions in your source data. This hyper-targeted approach works brilliantly when you have the data to support it.

Saved Audience: Build a precise, manually defined audience when you don’t have sufficient conversion data for lookalikes.

The 5-Day Testing Process

Now comes the systematic testing phase. Launch between 2-6 different ads and prepare to be patient.

Days 1-3: The Initial Testing Window

Launch your ads and do not touch them for three full days. I know this feels counterintuitive when you’re used to checking your ads every few hours, but Facebook’s algorithm needs time to optimize delivery.

At the end of day three, you’ll reach your first critical decision point:

If you have conversions: Celebrate briefly, then move to the optimization phase.

If you have zero conversions: Don’t panic. Kill all the ads, create 2-6 new ones, and run another 3-day test.

The Second Chance Protocol

If your second batch of ads also produces zero conversions after three days, the problem isn’t your creative—it’s your funnel. Something fundamental is broken.

At this point, you need to:

  • Audit your offer
  • Review your landing page or squeeze page
  • Check your sales page copy and design
  • Fix what’s broken, then restart from the beginning

This might feel frustrating, but it’s actually valuable. Better to discover a broken funnel after investing $60-90 than after spending thousands.

Days 4-5: Optimization and Analysis

Once you’ve confirmed conversions (whether in round one or round two), it’s time to optimize.

Kill the Bottom 50%

Identify your worst-performing ads and deactivate them immediately. If you started with four ads, you’re down to two. If you started with six, you’re down to three. Be ruthless here—mediocre ads waste budget.

The 2-Day Monitoring Period

Let your top performers run for two more days. This creates a stable data set for your final analysis and gives you confidence in what’s actually working.

Run Your Breakdown Reports

Before you launch your optimized campaign, you need to understand exactly who is converting and where they’re converting. Run breakdown reports for:

  1. Device/Placement: Are mobile users converting better than desktop?
  2. Age: Which age groups are responding?
  3. Gender: Is there a gender-based performance variance?
  4. Location: Which geographic areas are delivering the best results?

These insights are gold. They tell you not just what creative works, but exactly who it works for.

Launching Your Optimized Campaign

You’ve done the testing. You’ve eliminated the losers. You’ve identified your winners. Now it’s time to scale with confidence.

Step 1: Pause your original testing ad set. Its job is done.

Step 2: Create a new ad set that combines:

  • Your top-performing creative (the ads that survived the 50% cut)
  • Your optimized audience (refined based on age, gender, location, and device data from your breakdown reports)

This new ad set represents the best of everything you’ve learned. You’re no longer testing—you’re executing with proven assets.

The Real Power of This Framework

What makes this strategy so effective isn’t just the systematic approach—it’s the discipline it enforces. It prevents you from:

  • Changing variables too quickly
  • Making emotional decisions based on early data
  • Scaling ads that haven’t proven themselves
  • Wasting budget on broad, unrefined targeting

With just $5 per day per ad and five days of patience, you’ll know exactly what works and what doesn’t. That’s the difference between guessing and knowing.

Your Next Steps

Ready to launch your own 5-day test? Start by identifying one clear offer, setting up your campaign structure, and creating 2-6 variations of your creative. Remember: the framework only works if you follow it precisely. Trust the process, trust the data, and let the numbers guide your decisions.

The advertisers who win on Facebook aren’t the ones with the biggest budgets—they’re the ones who test systematically and optimize ruthlessly. Now you have the exact blueprint to join them.

Enquiry